[SQL] Chapter13. Python with MySQL & Chapter14. 기본키/외래키 & Chapter15. 집계함수
[SQL] 테이블 제약조건 & 기본키, 외래키 지정방법 (PRIMARY KEY, FOREIGN KEY)
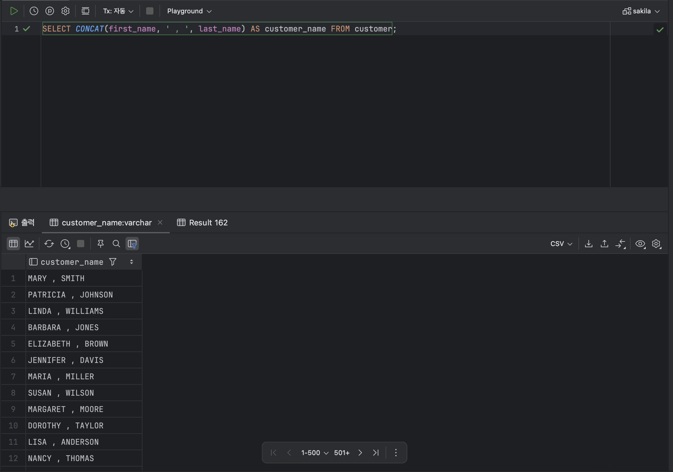
Python with MySQL
Part 05. SQL_Chapter 13. Python with MySQL
[zerobase_데이터취업스쿨] SQL_CH13-12~CH15-5(집계함수, python with MySQL, 기본키, 외래키)
Python으로 MySQL 사용하기 - PyMySQL 라이브러리 with Pandas
Database - 2. Relation data model & relational database constraints
230121 - mysql : 집계함수
[SQL] 결합(JOIN)된 테이블 연관관계 기본키, 외래키 한번에 변경가능 옵션( ON UPDATE CASCADE, ON ...
[DB] Mysql 치환하기, 외래키
[SQL] 기본키(PK)와 외래키(FK)
[SQL] 결합(JOIN)된 테이블 연관 관계의 기본키, 외래키 변경 불가능
MySQL Aggregate Functions (집계함수) 2
MySQL Table 생성, FK(외래키) 설정
[MySQL] 집계함수 ( MAX, MIN, SUM, AVG, COUNT )
13 날짜와 집계 함수 - MySQL 따라하며 배우기 - YouTube
[데이터베이스] MySQL - 트랜잭션처리, 기본키, 외래키 레포트
[SQL] 집계 함수
[DB] Mysql key, 조건절
[ MySQL ] SQL 함수
파이썬과 MySQL 데이터베이스 연동하기(+ pymysql 라이브러리 설치)
mysql workbench 외래키설정 질문 : 지식iN
MySQL Workbench로 외래키 설정하기
[SQL] 여러 개의 테이블 사용하기(기본키, 외래키, JOIN)
MySQL 외래키 : 지식iN
MySQL TABLE, VIEW
SQL 집계함수
데이터베이스 DBMS / MySQL 외래 키, substr(),instr(),left join, right join
[DB] 기본키 / 외래키 / 후보키 / 복합키 개념
키(Key) 정리
SQL 독학 (10) - 외래키(Foreign key), 기본키(Primary key) : 네이버 블로그
[DB] 관계 DB
2024.01.09 / JAVA, DBMS 22일차
외래키 - 위키원
[SQL 기초 강의] 13강. SQL 테이블 제약조건(기본키, 외래키, 고유키) - YouTube
[DATABASE] 기본키(PK), 외래키(FK)
관계 데이터 모델의 키(Key) 후보키, 수퍼키, 기본키, 대체키, 외래키
[Oracle/DB] 기본키, 외래키 설정 : 네이버 블로그
JPA Composite key(복합키)를 foreign key(외래키)로 사용하기 – Jihun's Development Blog
[zerobase_데이터취업스쿨] SQL_CH15-06~15-11 집계함수, GROUP BY, HAVING
[MySQL] SQL 테이블 제약조건(기본키, 외래키, 고유키)
[DB, SQL] 기본키, 고유키, 외래키
DB 기본 개념과 관계,기본키,외래키, SQL 활용
컬럼 - 외래키, 기본키 지정하기
[오라클/SQLDeveloper] 기본키(Primary key), 외래키(Forein key) 지정하기, 정규화 간단히..!
SQL 기본 - 3. DDL(Data Definition Language)
[mysql] 기본키 (primary key), 외래키 (foreign key) :: 시행착오 기술 블로그
[MSSQL 중급 1강] 기본키, 외래키 - YouTube
[혼자 공부하는 SQL] SQL 테이블 제약조건 (기본키, 외래키, 고유키)
데이터베이스 키(Key)
컴퓨터활용능력 1급 필기 - 엑세스 기본키, 외래키 관련 문제입니다.. : 지식iN
[SQL 전문가 가이드] 1과목 - 제 6장. 정규화(Nomalization) (이상현상, 1NF/2NF/3NF/BCNF, 함수 ...
[SQL이론] SQL 기본 문법 사용 시 주의사항
[혼공SQL] 4주차 - Ch5 테이블과 뷰
컴활1급 필기 외래키 기본키 질문이요 : 지식iN
컴퓨터활용능력강좌 (기본키,외래키,정규화 과정설명,핵심체크문제풀이 )1094 02 - YouTube
기본키(PK) 와 외래키(FK) 란?
[MySQL] 외래키(FOREIGN KEY)의 정의 무결성 제약조건 > 리눅스서버
65일 차 - DAO, DTO(VO), 커넥션 풀, EL(Expression Language),[SQL] 기본키, 외래키 ...
PRIMARY KEY, FOREIGN KEY
Key 연습 문제 풀이 | 데이터 모델링 | 슈퍼 키, 후보 키, 기본 키(PK), 대체 키, 외래 키(FK) | 마스터반 5 ...
Database - Key
흩어져있는 데이터 연결하기
기본키(PK)와 외래키(FK) : 네이버 블로그
제13강 - SQL 테이블 제약 조건(기본키, 외래키, 고유키) ‹ SQL ‹ 야돌이닷컴
[혼공S_4주]chapter05 테이블과 뷰
Oracle 외래 키(Foreign Key, FK) 생성 추가 삭제 SQL
[MySQL] 테이블 간 관계 맺기(primary key, foreign key) by bskyvision.com
기본 키와 외래 키, 데이터베이스와 테이블 생성하기
데이터베이스 기본 (MySQL): RDBMS(Relational Database Management System) 이해 - 잔재미코딩
FK(외래키)를 주식별자인 기본키(PK)로 꼭 넣어야할까? 아니면 비식별자로 넣어야할까? — 꾸준히 성장하는 개발자스토리
[구디아카데미][IT국비지원][TIL] 기본키, 외래키
개발자 커뮤니티 SQLER.com - SQL강좌: 6-3. 데이터 무결성 - 기본 키(Primary Key) 제약, UNIQUE ...
제약조건: NOT NULL, UNIQUE, 기본키, 외래키, CHECK
키(Key)
PRIMARY KEY(기본 키), FOREIGN KEY (외래키)
6주차 수업
[제로베이스]SQL_14. Aggregate Functions(집계함수)
컴활1급 필기 - 기본키, 외래키 부분 개념 질문합니다. : 지식iN
07. 키(Key) | 기본키(PK) | 외래키(FK) | ★SQL 뽀개기 | SQLD | 정보처리기사 | 정보처리기능사 ...
[강의노트] MySQL-230510
SQL활용(학사정보 데이터베이스 구축 및 활용)
MY SQL WORKBENCH DB에서 외래키 설정하기
SQL CH15 Aggregate Functions (집계함수)