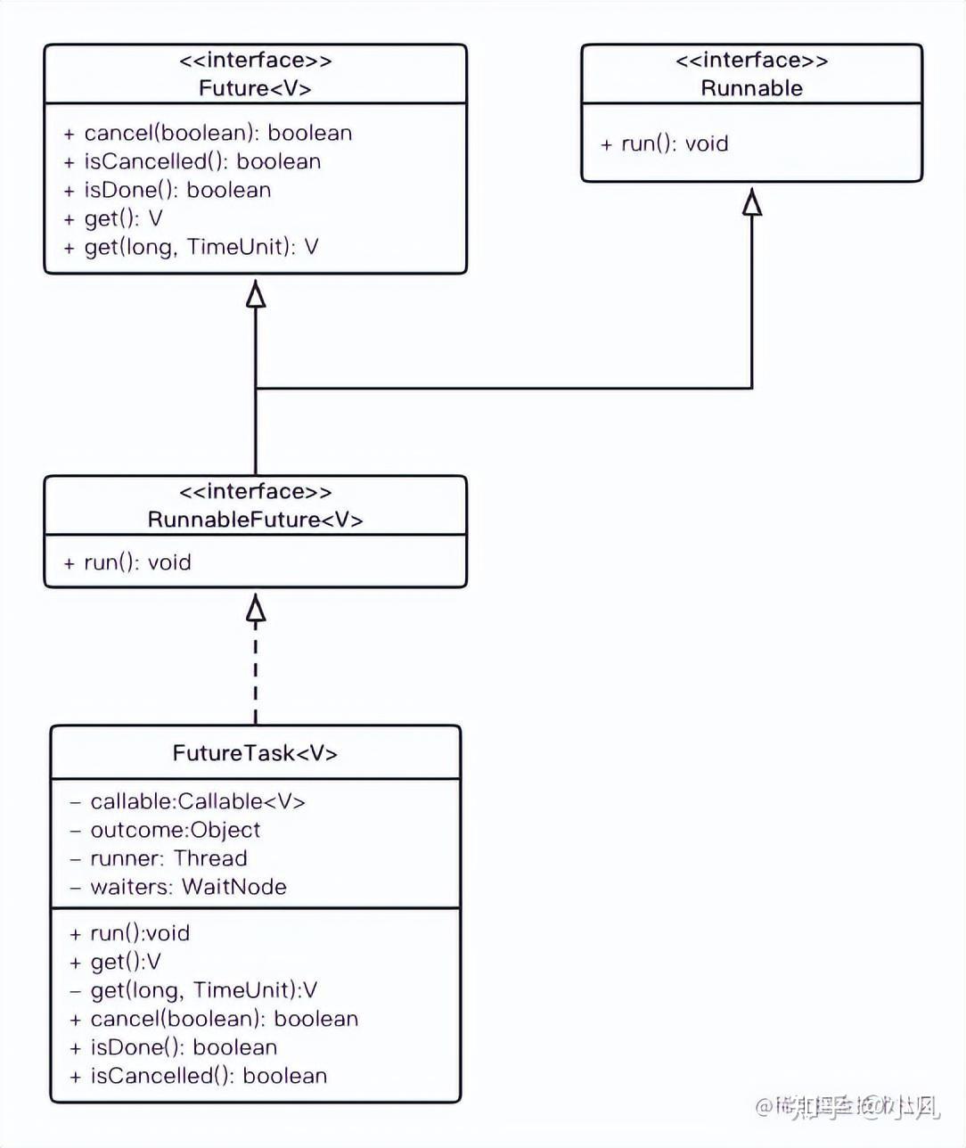
Java中「Future」接口详解 - 知乎
Java线程池详解:Future的使用和实现 - 知乎
JAVA Future类详解 - 知乎
Java中的Future - 知乎
Java多线程(十五)Future和CompletableFuture的13种方法 - 知乎
《Java面向对象编程》导读-支持异步计算的Callable接口、Future接口、FutureTask的用法 - 知乎
Java社招面试中的高频考点:Callable、Future与FutureTask详解 - 知乎
工作笔记(八十)— Java并发编程 CompletableFuture - 知乎
Java的Future机制详解 - 知乎
Java并发编程之Future和FutureTask - 知乎
Java多线程学习笔记 - 知乎
Java并发CompletableFuture详解 - 知乎
Java 接口中成员变量,成员方法,构造方法,以及接口创建对象的特点 - 知乎
Java中接口的默认定义方法 - 知乎
Java集合框架中Iterable接口和Collection接口 - 知乎
如何使用 Java 中的接口? - 知乎
深入浅出Java线程池 - 知乎
一文学会Java并发编程 Future、CompletableFuture - 知乎
【Java】Guava的使用,轻松应对复杂并发场景 - 知乎
Java中接口中的默认方法 - 知乎
Java中接口静态方法的定义格式 - 知乎
Java并发源码Future - 知乎
Java中的多线程详解 - 知乎
JAVA主流数据源详解 - 知乎
Java集合框架最全详解(看这篇就够了) - 知乎
【Java进阶系列12】一文搞懂Java多线程概念(附实战代码详解) - 知乎
掌握Java Future模式及其灵活应用 - 知乎
Java注解编译期处理AbstractProcessor详解 - 知乎
Day28 | Java集合框架之Set接口详解 - 知乎
Java面向对象-接口 - 知乎
Java并发基础:FutureTask全面解析! - 知乎
浅谈Java Future - 知乎
「Java并行」Callable 、Future、FutureTask和线程池 - 知乎
Java线程池详解 - 知乎
java中的内部类内部接口详解 - 知乎
新手小白学JAVA 接口 面向接口开发 - 知乎
JAVA基础——接口(全网最详细教程) - 知乎
Java并发编程实战 02 | 为什么创建线程只有一种方式? - 知乎
JAVA 中的接口到底是什么? - 知乎
Java 中的接口还可以这样用,你知道吗? - 知乎
Java 异步编程的完美利器:CompletableFuture 指北 - 知乎
Java编程思想 第五版 (英文名:On Java 8)连载之十一 接口(2) - 知乎
Java内置锁:深度解析Condition接口 - 知乎
史上最全JAVA多线程文档 - 从入门到精通 - 知乎
Java核心技术详解:深入理解接口(Interface) - 知乎
Java线程详解 - 知乎
【Java 多线程 5】Java多线程之Executor框架 - 知乎
JAVA接口 - 知乎
java接口 - 知乎
Java接口隔离原则:接口里的方法,你都用得到吗? - 知乎
你应该这样去开发接口:Java多线程并行计算 - 知乎
Java並發編程中的若干核心技術,向高手進階!(上) - 每日頭條
Java线程池详解一:Future的使用和实现提交到线程池中执行的异步任务都会返回一个任务的 Future,这里介绍一下 - 掘金
Java 8 的异步编程利器 CompletableFuture 详解 - wf00663636 - 博客园
Java Future详解与使用-CSDN博客
JDK都在准备18了,我们对JDK8中这些Callable和Future接口详解&使用、FutureTask应用 获取异步线程返回值 还不懂吗 ...
java 接口 详解_java接口-CSDN博客
Java语言程序设计— Java中集合类的使用—集合概述、Collection接口、List接口、Set、Queue接口、Map接口、JDK5 ...
CompletableFuture用法详解_completablefuture线程睡眠-CSDN博客
Java线程池详解:Future的使用和实现_java future-CSDN博客
Java中接口相关知识_java 接口的后缀-CSDN博客
《Java高并发编程详解》第19章:Future设计模式-腾讯云开发者社区-腾讯云
第19章 Future设计模式(Java高并发编程详解:多线程与系统设计)-CSDN博客
Java多线程实现:Runnable、Thread与Callable/Future详解-CSDN博客
Java多线程与同步机制详解,-CSDN博客
Java中「Future」接口详解_java future-CSDN博客
Java进阶DAY31-05-多线程的第三种实现方式利用Callable接口和Future接口实现_java future实现多线程-CSDN博客
Java线程池详解:Future的使用和实现_java future用法-CSDN博客
Java集合框架详解:接口、实现类与遍历方法-CSDN博客
【并发编程】Java的Future机制详解(Future接口和FutureTask类)_java future-CSDN博客
Java接口详解_java接口概念-CSDN博客
Java中Future和FutureTask详解及使用_future futuretask-CSDN博客
Java Web开发实战—Servlet详解—Servlet基础、开发、Servlet核心API、ServletConfig接口 ...
Based on this image's title: “Java中「Future」接口详解 - 知乎”