find all possible palindromes in a string in Python
Palindrome in Python: How to check a number is a palindrome?
Palindrome in Python: How to Check a Number or String is Palindrome?
Day 90: Python Program to Find All Odd Palindrome Numbers in a Range ...
How to Check Palindrome in Python: 5 Efficient Methods (2026 Guide ...
7 Ways to Solve Palindrome Python Programs - Python Pool
How To Check A Number Is Palindrome In Python?
Write a python program to print palindrome number using while loop in ...
How to Write a Palindrome Function in Python - YouTube
Recursive way to find string is Palindrome in Python #shorts # ...
How to Write a Function for Palindrome in Python programming language ...
HOW TO IDENTIFY A PALINDROME? | Project Python - YouTube
how to check palindrome in python? - YouTube
PALINDROME NUMBER IN PYTHON. Python Programming Part 15 - YouTube
Check Palindrome In Python | 8 Methods With Code Examples // Unstop
Python Program to Check If a String is a Palindrome (6 Methods) • datagy
Check a Palindrome Number in Python Using a Function
Palindrome Program in Python | Python Tutorial For Beginners - YouTube
palindrome program in python using function - YouTube
Palindrome Program Using Function In Python - Python Guides
Palindrome in Python | Different Techniques and Types with Example
Palindrome In Python - A Comprehensive Guide
Palindrome In Python: Quick And Easy Methods In 2023
How to find a Palindrome using python - YouTube
Solved: Palindrome Using reverse function in Python - SourceTrail
Palindrome Program in Python Using Function | Hero Vired
Palindrome Program In Python Using Recursion - StackHowTo
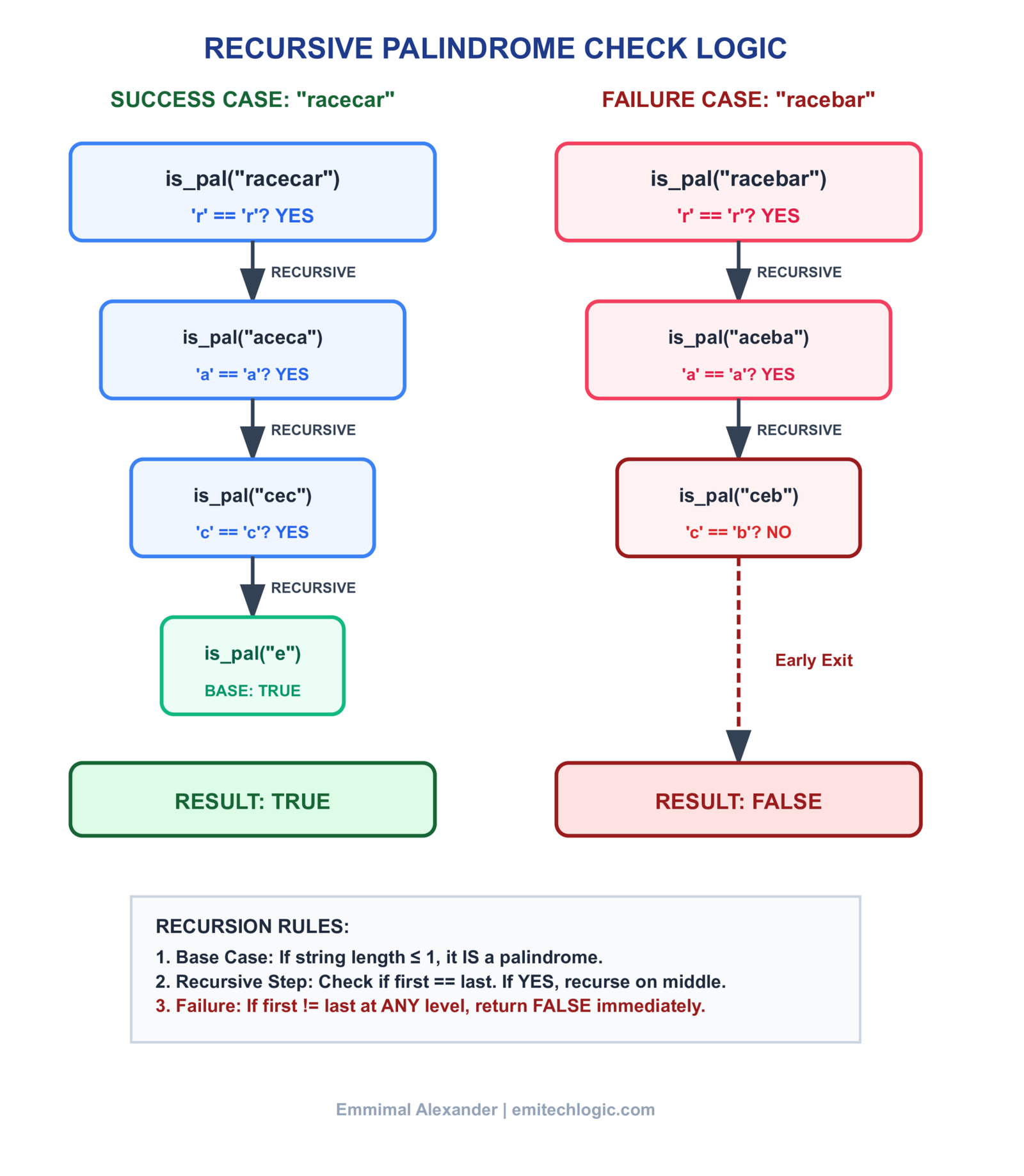
Palindrome in Python: Check String Recursively
Palindrome in Python
Python Program To Check If A String Is Palindrome Or Not
Palindrome in Python | Python for Data Science | Day 6 - The Data Monk
Find Longest Palindrome in a Python String (Easy) - Be on the Right ...
Day 2: Python Program to Check if a Number is a Palindrome ~ Computer ...
palindrome program in python - YouTube
#7 Simple Palindrome app in Python - YouTube
Palindrome Number Program in Python | Leetcode #9
Palindrome Program in Python | Palindrome in Python | String Palindrome ...
What is Palindrome in Python? Codes, Algorithms and more
Programme of Palindrome in Python - YouTube
Palindrome check in Python and Java - Infosec Cafe
1.4 Palindrome Permutation in Python | Cracking the Coding Interview ...
Python Program to Find Palindrome Number codigence - Codigence
Python Program to Check a Number or String is Palindrome | Besant ...
palindrome program in python using while loop - YouTube
Python Palindrome Program With Examples - Python Guides
Python Coding: Palindrome Words using Python
Python Palindrome Number | Python programming, Basic computer ...
Palindrome series – Python – Reckon Analytics
Python Program on Palindrome Number | by Shivraj Mankar | Medium
Python Palindrome Checker Tutorial – Ignore Case, Spaces & Punctuation ...
SOLUTION: Programming exercice python palindrome detection full ...
Python for beginners | palindrome number | python programming - YouTube
Python Palindrome & Digit Count | PDF
GitHub - Emmimal/how-to-check-palindrome-in-python: Comprehensive guide ...
Python Implementation: Palindrome and Anagram Assignment
Python Palindrome Challenge | PDF
GitHub - sudipmitraonline/Palindrome-in-Python
🔁 "Palindrome Checker Using Recursion | Python Explained - YouTube
Palindrome – Python - PrequelCoding
Palindrome Partitioning Problem (C++, Java, Python)
Python Program For Palindrome using while loop, Function - YouTube
Palindrome Number | Python | Geekboots
Como Verificar se uma Lista é um Palíndromo em Python: Guia Prático | LabEx
Based on this image's title: “Introduction to Palindrome? All possible ways in python.”