学习 JavaScript 最全资源推荐~ - V2EX
10 个学习 JavaScript 的必逛网站 - 知乎
这可能是我见过最好最全的 JavaScript 教程 - 知乎
如果只能推荐一本 JavaScript 的书,你会推荐哪本? - 知乎
JavaScript 好书推荐 - mx羽林 - 博客园
JavaScript 入门哪本书最好? - 知乎
酷站推荐 - v2ex.com - V2EX | 技术 | 创意 | 好玩 | 问与答 | 编程 - 知乎
有什么推荐学习JavaScript的书吗? - 知乎
学习javascript各阶段推荐阅读书籍 - 知乎
新手必看!零基础免费学习 JavaScript 的系列电子书 / 视频教程推荐|那些免费的砖
学习JavaScript+css必备网站 - 知乎
如何从零开始学习Javascript? - 知乎
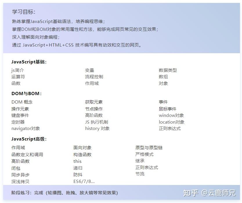
最全javascript学习指南,快速了解从入门到精通需要掌握哪些知识 - 知乎
Udemy上最好的JavaScript课程之一,强烈推荐新手入门学习 - 疯狂的小黑
全网最全程序员学习网站汇总,还不赶快收藏 - 知乎
学习JavaScript,有哪些好的博客或者网站推荐? - 知乎
如何学习JavaScript,JavaScript学习路线,JavaScript书籍推荐,javascript教程 - 知乎
Udemy上最好的JavaScript课程之一,强烈推荐新手入门学习 - 知乎
JavaScript从入门到精通各类资源整理 - 知乎
好奇代码的三木-Javascript+Nodejs全栈前端全能课(完结无密) - 独角兽资源站
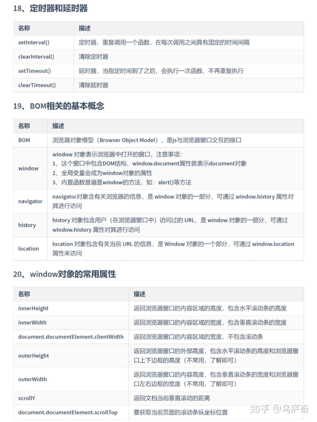
JavaScript核心重点知识梳理,一定要掌握! - 知乎
JavaScript中的堆栈 stack heap 队列 数据结构学习 最全图片讲解 - 知乎
高质量的WordPress 和 Vue.js 的学习资源推荐 - 知乎
每个前端初学者必看的学习路线(月入过万必备) - 知乎
最新全套前端学习路线图(附资源) - 知乎
2021年22个学习资源网站推荐 - 知乎
15个JS初学者必练的JavaScript项目,提升前端技能!要成为一名优秀的 Web 开发人员,最快的方法就是练习。一 - 掘金
【建议收藏】91个前端开发必备学习国内外免费网站和个人博客 - 知乎
前端必备javascript书籍测评【含红宝书和绿皮书】 - 知乎
可以推荐一本 JavaScript 入门书籍吗?
2022年 10个最佳JavaScript在线视频学习教程 - 疯狂的小黑
在线入门学习Python、SQL、Json、CSS、JS、Jquery、Vue比较推荐的一个知识库 - Get巧不巧
分享 23 个在线学习 JavaScript 的网站-CSDN博客
Udemy课程下载 | 学习用于Web开发的JavaScript高级篇 - 口袋资源网
12-总结-从零开始了解JavaScript - 超值套课教程_ - 虎课网
9个免费学习JavaScript的网站和教程[2023最新推荐] | 学吧导航
现代JavaScript学习指南:推荐的在线教程资源-CSDN博客
javascript基础入门案例,javascript基础入门教程-CSDN博客
JavaScript学习笔记——JS基础10_在javascript中salary-CSDN博客
面试必备:JavaScript最全学习文章50篇_js文章推荐-CSDN博客
从零开始学ERP系统,最全学习资源推荐 | 零代码企业数字化知识站
高级JavaScript课程_大虾资源站
【干货资源】学习JavaScript难入门?37本经典书目为你助攻
前端Web开发学习,入门到进阶,推荐几本很不错的书籍_javascript高级程序设计和你不知道的javascript哪个好-CSDN博客
从零开始学JavaScript,这些网站助你一臂之力!_js学习网站-CSDN博客
零基础前端初学者应该如何系统的学习前端,前端学习路线是什么?
《JavaScript推荐书籍pdf电子版附下载链接》从入门到中级看完去BAT基本无问题-CSDN博客
发现了一款宝藏学习项目,包含了Web全栈的知识体系,JS、Vue、React知识就靠它了!-阿里云开发者社区
10个学习JavaScript的免费在线资源丨附地址
深夜,我常逛的几个网站。-CSDN博客
JavaScript语法零基础学习课程推荐-前端开发资讯-博学谷
最新最全的JavaScript入门视频,包含小程序和uniapp相关的JavaScript知识学习_uniapp注释代码快捷键-CSDN博客
新手快速学习JavaScript免费教程资源汇总_javascript技巧_脚本之家
前端资源汇总-CSDN博客
⭐️JavaScript学习手册_javascript学习指南-CSDN博客
推荐一本Vue源码阅读书籍《Vue.js技术内.幕》_vue.js技术内幕 pdf-CSDN博客
最全javascript学习指南,快速了解从入门到精通需要掌握哪些知识_函数_ECMAScript_let
# 超酷的7个JavaScript学习网站_js在哪找练习-CSDN博客
前端JavaScript学习路线,图书推荐_js 书籍顺序-CSDN博客
15个免费学习JavaScript的优秀网站-前端学习的网站
计算机毕设Node.js+Vue学习资源下载管理(程序+LW+部署)
23新版JS数据结构与算法教程,前端冲刺大厂搞定JavaScript数据结构与算法_小猿资源站
Based on this image's title: “学习 JavaScript 最全资源推荐~ - V2EX”