python3使用ConfigParser从配置文件中获取列表 - zkfopen - 博客园
Python使用ConfigParser模块读取配置文件(config.ini)以及写入配置文件 - hello_殷 - 博客园
python:利用configparser模块读写配置文件 - 老_张 - 博客园
python模块Configparser读取 ini(cfg,txt)等配置文件 - 我在路上回头看 - 博客园
Python 中 configparser 配置文件的读写及封装,配置文件存放数据,方便修改 - 守护往昔 - 博客园
Python之ini配置文件详解 - EdisonYao - 博客园
Python3 将configparser从ini文件中读取的内容转换成字典格式 - Q1mi - 博客园
Python 配置文件的使用 - 青山原 - 博客园
Python3 中 configparser 使用注意事项 - 奔跑中的兔子 - 博客园
肖sir__python之模块configparser - xiaolehua - 博客园
基于Python的接口自动化-读写配置文件 - 那年故乡的明月 - 博客园
python笔记15-ini配置文件(configparser) - 上海-悠悠 - 博客园
Python中的import configparser与pyqt5应用&ini配置文件使用 - DG息 - 博客园
python读取ini配置文件 - seeyoumeet - 博客园
【Python学习笔记七】从配置文件中读取参数 - 万华镜 - 博客园
python解析.ini文件--configparser模块(内置) - 小珊子 - 博客园
python开发_configparser_解析.ini配置文件工具_完整版_博主推荐 - Hongten - 博客园
python之ini配置文件(configparser) - 小L小 - 博客园
python ini配置文件读取(configparser) - 老板娘来碗三鲜粉 - 博客园
python之configparser模块(配置文件的使用) - 礼哥宝典 - 博客园
Python中ini配置文件详解 - 知乎
python configparser用法详解 - 知乎
Python读取配置文件(config.ini),写入配置文件 - 知乎
ConfigParser—优雅的配置管理 - 知乎
python接口自动化之ConfigParser配置文件的使用 - 知乎
Python3使用配置文件关于configparser中文与编码问题解决 - 知乎
configparser简化python参数 | 第24期 - 知乎
如何简单读取ini配置文件 - 知乎
ConfigParser简要说明 - 豌豆ip代理
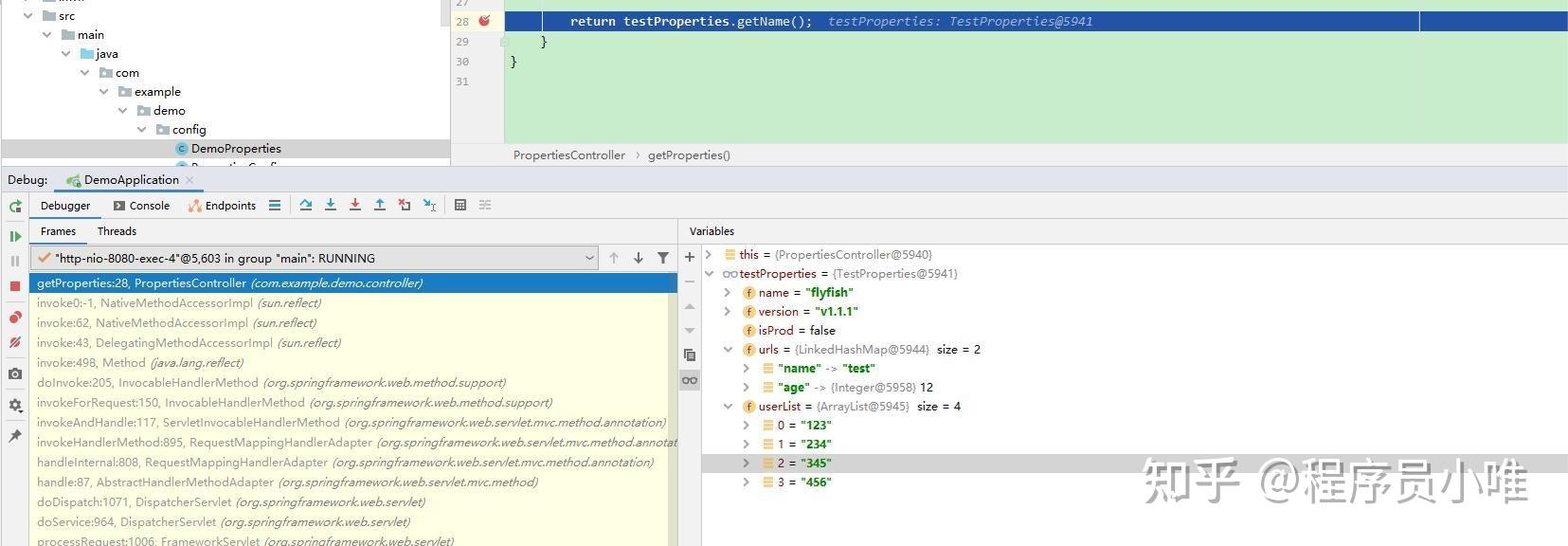
Spring Boot进阶:从配置文件中获取值的两种方法 - 知乎
【configparser】参数管理-CSDN博客
python configparser模块常用方法以及常见报错处理_import configparser-CSDN博客
Python-configparser模块读写配置文件_python configuration配置-CSDN博客
学会使用Python Configparser处理ini文件模块_python_脚本之家
python configparser读取.conf配置文件获得配置信息_python读取conf文件-CSDN博客
python configparser_python configparser修改配置文件-CSDN博客
Python读取ini格式的配置文件_python读取ini配置文件-CSDN博客
Python中的配置文件_python 配置文件-CSDN博客
解决configparser模块读取配置文件报ParsingError: Source contains parsing errors错误 ...
使用Python自带标准库【configparser】读写配置文件案例_python自带的配置文件库-CSDN博客
python--读取config配置文件_python config-CSDN博客
Configparser模块-CSDN博客
python文件里配置文件路径-CSDN博客
python config配置文件的读写--configparser_python 读写配置文件-CSDN博客
Python config 配置 之 configparser 使用方法_configparser.configparser()-CSDN博客
【python接口自动化】- ConfigParser配置文件的使用-CSDN博客
Python常用配置文件ini、json、yaml读写总结_python 常用配置文件库-CSDN博客
python INI文件操作与configparser内置库_python中ini文件-CSDN博客
python configparser配置文件解析器使用 --获取配置文件中对应信息-CSDN博客
Python之configparser模块详解和使用-CSDN博客
python Configparser生成config.ini配置文件并获取配置文件内的值_python生成配置文件config-CSDN博客
python3中配置文件ini的使用详解----读写、list&dict&path等变量----configparser_python ini ...
Python 配置文件详解(configparser)_python configparser-CSDN博客
【python第三方库】configparser---python解析config文件入门_python config模块-CSDN博客
python3 ConfigParser配置文件解析(config.ini).ini文件节点字段命名规范(python配置文件)(ini格式 ...
python 中的配置解析器(configparser)的读取ini文件报错 attributeerror: list|极客教程
Python读入配置文件-configparser介绍 | 文艺数学君
一文解析 Python 读取配置文件的常用方法!-腾讯云开发者社区-腾讯云
真香!超全,Python 中常见的配置文件写法!_python配置文件怎么写-CSDN博客
python3--os.path获取当前文件的绝对路径和所在目录_python 当前文件绝对路径-CSDN博客
Python读取,写入配置文件config.ini_config.ini怎么读-CSDN博客
Python中configparser模块_python configparser write-CSDN博客
Python ConfigParser-CSDN博客
SpringBoot获取配置文件属性的三种方式_springboot获取配置文件属性值-CSDN博客
python 创建读取数据库配置文件ini,并连接oracle数据库_python在ini文件中配置oracle数据库信息,如何使用ini文件 ...
ConfigParser模块:Python中的配置文件解析工具 | w3cschool笔记
Python参数解析器configparser简介_python_脚本之家
Python ConfigParser模块_configparser源码-CSDN博客
Python commandline-config简洁命令行配置工具: 一个供用户以Python Dict或JSON格式编写(科研中实验)配置 ...
python脚本打包成exe+配置文件_python打包配置文件-CSDN博客
Python 配置导入方式_python导入配置文件-CSDN博客
python接口自动化之ConfigParser配置文件的使用_python接口自动化设置配置文件-CSDN博客
python ConfigParser读取配置文件,及解决报错(去掉BOM)ConfigParser ...
Python3实用安装教程_python3安装-CSDN博客
【configparser】读取参数_configparser.configparser.read-CSDN博客
python | 读取ini配置文件_python读取ini配置文件-CSDN博客
拿到一个python包,setup.cfg文件如何使用-CSDN博客
【python+unittest 接口自动化测试实战(二)】公共模块:configparser读取ini数据库、邮箱配置文件_unittest ...
【已解决】Python中如何从ini类型配置中获取布尔类型配置的值 – 在路上
python configparser配置文件解析器使用详解_config.get fallback-CSDN博客
【Python基础】一文搞懂:Python 中 ini 配置文件的写入与读取_python ini-CSDN博客
从新手到专家:如何用Python编写配置文件-腾讯云开发者社区-腾讯云
深入解析Python configparser模块:配置文件解析与应用详解_config = configparser ...
Python之configparser模块详解和使用-腾讯云开发者社区-腾讯云
Python-文件操作_python读取文件中指定内容-CSDN博客
Python3学习(30)--读写文件(结尾附Ini文件读取案例)_python3 读文件结尾部分-CSDN博客
Based on this image's title: “python3使用ConfigParser从配置文件中获取列表 - zkfopen - 博客园”