Modern JavaScript for loops // MasterClass - YouTube
Tagged Templates // Professional Modern JavaScript MasterClass - YouTube
AM Coder - Javascript - Object Prototype Masterclass - YouTube
Frontend | Day 11| Prototype & Modern JS - YouTube
JavaScript Prototype -1 - YouTube
What is prototype in Javascript explained for beginners - YouTube
JavaScript Classes and the Prototype - YouTube
JAVASCRIPT TUTORIAL #39 PROTOTYPE - YouTube
JavaScript Prototype Inheritance and Creating New Objects - YouTube
Javascript Masterclass #1 Introduction - YouTube
Step By Step Mastering Modern JavaScript - Course Introduction - YouTube
Ep18 - JavaScript Prototype Explained in Simple English - YouTube
Complete Modern JavaScript Master Course - YouTube
JavaScript Tutorial - PROTOTYPE chain - YouTube
Master in JS – Modern JavaScript Features Every Dev Should Know - YouTube
5 JavaScript Tips - Hi Masterclass #26 - YouTube
JavaScript Analysis Masterclass - Part 2 - YouTube
JavaScript Prototypes Explained | Prototype Chain in JavaScript - YouTube
Ultimate JavaScript Masterclass 01 - Project Setup and Install - YouTube
Part Three: Javascript Prototype - YouTube
Javascript Masterclass Course : introduction and setup - YouTube
Prototype in JavaScript - YouTube
JavaScript Prototype Fun - YouTube
JavaScript Masterclass From 0 to 100 Free in Hindi - YouTube
Mastering Modern JavaScript || Lecture 3 - YouTube
JavaScript Tutorial-19| Prototype in JavaScript - YouTube
Ultimate JavaScript Masterclass 11 - Function Pipes and Currying - YouTube
JavaScript - Prototype - YouTube
Javascript Prototype - Cos'è e Come si Utilizza - Lezione 5 - YouTube
Conheça o curso JavaScript Masterclass - YouTube
Free Masterclass JavaScript Bootcamp| Lecture #11 - YouTube
Modern JavaScript Tutorial #1 - Intro & Setup - YouTube
Prototypes in Javascript (what they are and how to use them) - YouTube
Visually Understanding JavaScript Prototypes - YouTube
JavaScript Prototypes (Part 2) - YouTube
JavaScript Prototypes vs Classes - YouTube
JavaScript Prototypes and Classes - YouTube
JavaScript prototypes explained in 3 minutes - YouTube
AM Coder - Javascript Objects Masterclass (creating, combining ...
JavaScript Set MasterClass // Modern JavaScript Built-in Data ...
🔥 JavaScript Masterclass: 4 Exciting Projects to 10x your skills. - YouTube
Prototype in Javascript : Part-3 | Prototypical Inheritance| Modern ...
Understand JavaScript Prototypes - YouTube
Javascript Master Class Project Part 2 - YouTube
JavaScript Objects and Prototypes Introduction - LIVE - YouTube
Simplified: Prototypes in JavaScript - YouTube
Prototypes and Prototypal Inheritance - Javascript In Depth - YouTube
#18. JAVASCRIPT PROTOTYPES (OOPS) - YouTube
Prototypes in JavaScript - YouTube
9.19: Prototypes in Javascript - p5.js Tutorial - YouTube
Javascript - Prototypes - YouTube
JavaScript Best Practices - Using Prototypes - YouTube
Javascript Prototypes in One shot 🚀 - YouTube
What is Prototype in JavaScript? | CodeSketched - YouTube
Master Modern JavaScript: Unlock the Full Potential of Your Code - YouTube
Prototypes in JavaScript | Web Development Tutorial #180 - YouTube
JavaScript Prototype Inheritance & ES6 Class - JavaScript Bangla ...
Day 31: Master JavaScript Prototypes and Object Patterns - Confused to ...
Prototype in Javascript : Part-2 | Prototype UseCases| Interview ...
JavaScript ProtoType coding example how to use JavaScript Prototype on ...
Mastering Constructor Functions and Prototypes in JavaScript" - YouTube
JavaScript Interview Preparation | What is Prototype | Live Session ...
Урок 1. JavaScript. Что такое prototype. JavaScript Prototype (English ...
Part 25 | JavaScript Tutorial | Prototype | Object prototype in ...
JavaScript Prototypes Inheritance. Prototype Chaining in JavaScript ...
Operators and Number Representations in JS | JavaScript Masterclass Ep ...
Mastering JavaScript Prototypes: A Comprehensive Tutorial - Part 1 ...
JavaScript Prototypes in 10 minutes | JavaScript Interview Question - 6 ...
Complete JavaScript Masterclass in 5-Hour || JS Tutorial in Hindi😍🤯 ...
Prototype in JavaScript | Prototype vs __proto__ in JavaScript ...
Object Prototype In JavaScript | Prototypes In JavaScript | JavaScript ...
What is Prototype in JavaScript? #7 | JavaScript Tutorial for Beginners ...
🔧 Master Inbuilt Prototypes in JavaScript! 💡 - YouTube
Master JavaScript: From Basics to Advanced Techniques - YouTube
Prototype In JavaScript | JavaScript Object Prototype | Prototype ...
JavaScript prototype Tutorial Add Object Method and Property to Class ...
JavaScript Masterclass in One Shot | Complete JavaScript Tutorial for ...
JavaScript let keyword | JavaScript Masterclass for Beginners | Story ...
Javascript Full Course For Beginners - 4 | prototypes __proto__ ...
Understanding JavaScript Prototype #coding #webdevelopment #javascript ...
JavaScript Prototype Explained Clearly In Detail
What is Prototype in JavaScript and When & How to use with Examples?
JavaScript Course | Modern JavaScript From The Beginning 2.0
Understanding JavaScript Prototype & Class | জাভাস্ক্রিপ্ট প্রোটোটাইপ ও ...
Complete Modern JavaScript Course | Build 10+ Projects for Beginners ...
How does JavaScript .prototype work ? - GeeksforGeeks
JavaScript Masterclass | Learn all the advanced JavaSript techniques ...
Javascript Prototype | How does Prototype works in JavaScript?
JavaScript Objects: Master Properties, Methods, Prototypes & More ...
JavaScript Prototypes Explained Like Never Before! Full Live Session ...
Visually Understanding JavaScript Prototypes: JavaScript the Hard Parts ...
Master JavaScript in 30 Minutes: Uncover the Most Essential Concepts ...
JavaScript Class Inheritance Explained: Master OOP with Prototypes ...
Master JavaScript Prototypes & Inheritance (jsdevbd-b1-2018-11-30 ...
Prototypes and Classes | JS Coding Practice 5 Answers | JavaScript ...
Prototypes and Classes | JS Coding Practice 6_Answers | JavaScript ...
Prototypes and Classes | JS Coding Practice 5_Answers | JavaScript ...
JavaScript Masterclass: JavaScript in 1 Hour! 🚀 From Basics to Advanced ...
Prototypes in JavaScript 🔥 (Chaining, Extending, Prototypal Inheritance ...
Understanding the Magic of Prototypes in JavaScript | Galaxy.ai
JavaScript Prototypes Explained: A Beginner's Guide to Object ...
JavaScript Prototypes Explained: A Complete Guide with Examples and ES6 ...
Master JavaScript Inheritance: Prototypes & Classes | by Michal ...
Implementing Prototypal Inheritance In Javascript – peerdh.com
Master JavaScript Prototypes: A Detailed Guide
Master JavaScript Prototypes & Inheritance: A Complete Guide
JavaScript
Master Prototypes with Frontend Master __proto__ [[prototypes]] # ...
20. Master OOP in JS: Arrow Functions, this keyword, Classes, Instances ...
Js: master prototypes | PPT
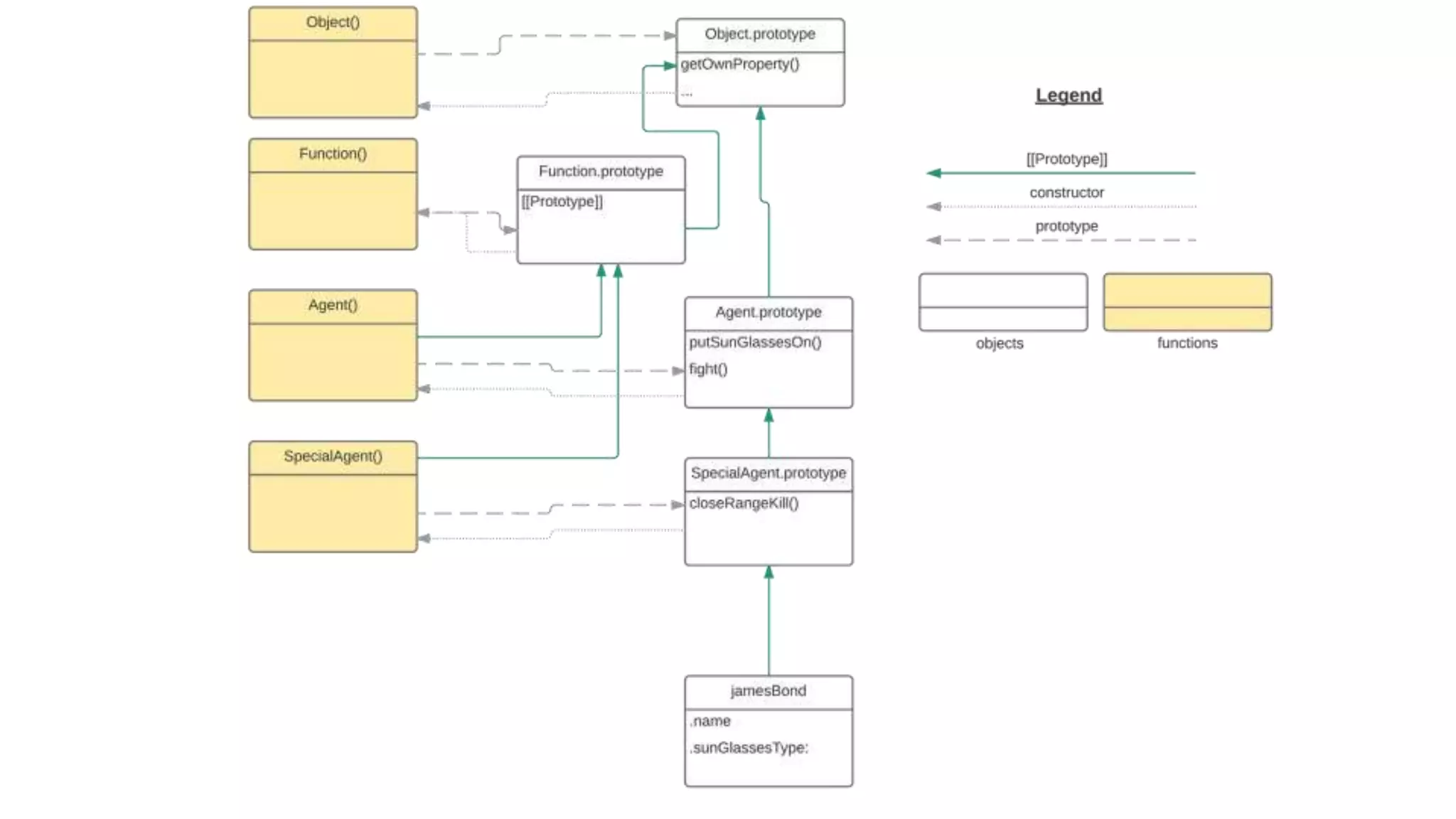
Based on this image's title: “JavaScript prototype Modern MasterClass - YouTube”