GitHub - AndorGunczer/CPP_OOP_Deep_Dive: Exercises to practice Object ...
Practice Test JAVA: OOP Concepts and Implementation Exercises - Studocu
GitHub - hieptran159/OOP_codePTIT: practice some problems with java ...
Review OOP - 098766 - Exercises on OOP, Inheritance, and Polymorphism 1 ...
BCS 403: OOP with Java Unit I - Practice Questions and Exercises - Studocu
Java OOP Lab Exercises and Questions for Practice (CS101) - Studocu
GitHub - cole22simpson/ZooManagementSystem: OOP and Java Practice
GitHub - yuk068/oop-midterm-exams: Practice for OOP midterms with java ...
Practice programs cp213 - 1. Introduction to Java and OOP Print "Hello ...
GitHub - katetushkan/OOP_2023: Practice descriptions for 2nd year' OOP ...
GitHub - CristianoValentini/Java-Basics-And-OOP: Java exercises for ...
Java Practice Exercises 4 - 5 ReverseInt (Loop with Modulus/Divide ...
GitHub - RAJANGKR/OOP_Programs: This repository contains C++ practice ...
GitHub - git-shubhammeshram/Object-Oriented-Programming-Java-Practice ...
GitHub - Chtholly-Boss/JavaOopPractice: Academic Project in Java OOP ...
GitHub - AKA-5/C-OOP-Practice-Problems: This repository is designed to ...
oop assigment for practice - OOP Assignment Slide 1 Practice tasks: 1 ...
oop assigment for practice - OOP Assignment Slide 3 Practice tasks: 1 ...
Comprehensive Object Oriented Programming- OOP Practice Test - Free ...
Java Programming Tutorial 19 - 2. Exercises on Composition 2 An ...
oop assigment for practice - OOP Assignment Slide 2 Practice tasks: 1 ...
GitHub - ameya-6964/Core-Java-Practice: Inside this repository, I'm ...
OOP Practice with Java - Lab Exercises (Course Code: VKU) - Studocu
OOP-Exercises - practice problems of Object oriented programming in ...
GitHub - twincodevn/LAB211-JAVA-OOP-LAB-PRACTICE: This is source code ...
Java_Exercise: Comprehensive Coding Practice in OOP and Arrays - Studocu
GitHub - khaido51/SchoolManagementSystem: OOP Practice Exercise
OOP with Java Lab Exercises - Object Oriented Programming with Java 1 ...
OOP Exercises - Java Programming Tutorial | Java programming tutorials ...
GitHub - Ghenntoggy1/Programming-Exercise-Batch-Grayscale-and-Image ...
Midterm Practice - Java & OOP Basics 1. The word that best describes ...
GitHub - Janindu02/Abdul-bari-Question-answers: Java Programming ...
GitHub - Anju-02/Java-Programs: A collection of Java programming ...
GitHub - hristodobrev/CSharpOOP: A project/game from OOP Course ...
Practice Exercise 5 - Object Oriented Programming With Java - Exercise ...
Chapter 1 Java OOP MCQs for Review and Practice - Studocu
GitHub - SadeeshaJayaweera/Java-Practical-Codes-: Welcome to my Java ...
GitHub - omuskaikar/Python-practice: all programs learnt in python (oop ...
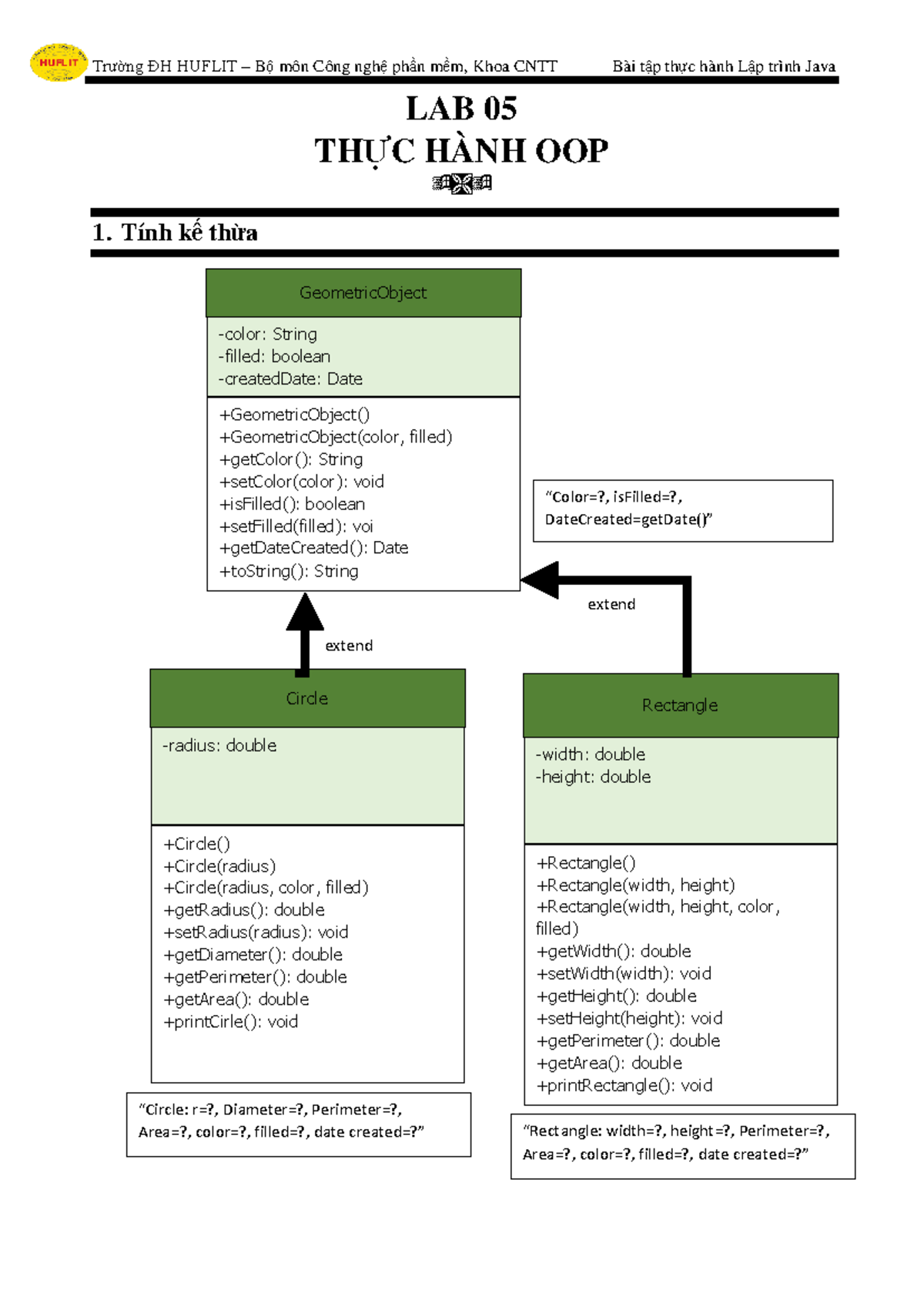
Java LAB 05: OOP Practice with Geometric Objects and Employees - Studocu
GitHub - Eristruong/oop-exercises-c-sharp: OOP C# exercises part 1
GitHub - herztard/Organizational-Employee-Management-System-Java-OOP ...
Java Programs (100 Programs): PDF Sheet for Coding Practice - Connect 4 ...
JAVA Practice Exercises | PDF
Java Programming Tutorial OOP Exercises | PDF | Inheritance (Object ...
(DOC) Java Programming Tutorial OOP Exercises 1. Exercises on Classes ...
S5 - Core OOP Principles: Encapsulation Lab Practice Problems - Studocu
GitHub - sdetpro-blog/java-oop-exercises
OOP Exercises - Java Programming Tutorial
SOLUTION: Ooplab exercise 1 practice problems of object oriented ...
C# Practice Exercise On OOP | PDF | C Sharp (Programming Language ...
GitHub - Newbie814/oop-practice-render
Lab Exercise: OOP BSIT 311 C - RunSavingsAccount.java Implementation ...
JAVA OOPS Practice Questions | PDF | Method (Computer Programming ...
Java Coding Practice | Improve Your Skills with Free Java Exercises
GitHub - duddoser/OOP_sem3_practice
Java - Movie and Review
Java Exercises | 200+ Real-world Practice Challenges | LabEx
GitHub - Buckas/Sample-Solution---Exercise-8.1---OOP-Student-Grades-Manager
GitHub - khaled-taha/OOP-Exercise
Java OOP 3 - Java OOP 3 - A Test Driver for the Circle Class ...
Java - Search, book, cancel hotel and flight reservations
GitHub - PixelPalsPCC/OOP-Game-Exercise
GitHub - NextGoalIs/java-oop: 자바 OOP 연습
GitHub - kondatilakshmi/my-java-practice
GitHub - Caden01/python-oop-exercise
OOP Practice MCQ test - notes - Computer Engineering - Studocu
Java - Calculate the area and perimeter of shapes
OOP Practical List - Practical- Aim: - Write a Program that displays ...
GitHub - NYP-Cloud-Computing/Python-OOP-Exercise-2022
Java Tutorial For Beginners - Exercise 2 - Java Object Oriented ...
Java OOP Practice Questions | PDF
OOP-Java-Practice/src/practice6/Bike.java at master · hajajmaor/OOP ...
Oop Practice Questions | PDF | Computers
OOP Exercises Java Programming Tutorial | PDF
Java Object Oriented Programming – Exercises | GeeksforGeeks
Solved Java Programming Tutorial OOP Exercises 1. Exercises | Chegg.com
Java Basics Exercises: Programming Practice
OOP Practice Tasks 5 Guideline | PDF | Computer Vision | Imaging
Java OOP Practice: Sorting & Threads | PDF | Algorithms | Computer ...
OOP Practice, Chapter 6, Question 3 - YouTube
Oop Practical Exercises | PDF
Practice Task of 5 & 6 | OOP_References
OOP Exercise I | PDF | Constructor (Object Oriented Programming ...
Java Programming - OOP Practices - YouTube
academy · GitHub Topics · GitHub
CMSC 132 Quiz 1 Worksheet: Java OOP Practice
OOP Slide-7 Exercise (Lec 14) | PDF | Method (Computer Programming ...
Java Practice Set | DOCX
Java - Manage a music library of songs
Oop exercises java programming tutorial – Artofit
Java - Manage student courses using the Student class
Java - Inventory Management
2.Object Oriented Programming with Java Lab Exercise sand Solutions ...
Java Programs (100 Programs) PDF - it.connect4techs.com
🚀 Master Java OOP: 10 Best Practices Every Developer Should Know | by ...
Java - Create Employee class with years of service calculation
OOP_Practice_Bootcamp/OOP_Practice_Bootcamp/OOP_Practice_Bootcamp ...
Oop Urbanomic Object Oriented Philosophy
Exercise JAVA | PDF