DeepSeek-R1 incentivizes reasoning in LLMs through reinforcement ...
论文学习:DeepSeek-R1 incentivizes reasoning in LLMs through reinforcement ...
Nature論文座談会(DeepSeek-R1 incentivizes reasoning in LLMs through ...
LLM 论文精读(十三)DeepSeek-R1 incentivizes reasoning in LLMs through ...
DeepSeek-R1: Reinventing Reasoning in LLMs through Reinforcement ...
DeepSeek-R1 Is Redefining AI Reasoning Through Reinforcement Learning ...
DeepSeek-R1 : Incentivizing Reasoning Capability in LLMs via ...
DeepSeek-R1: A Breakthrough in AI Reasoning Through Pure Reinforcement ...
DeepSeek R1 | Unlocking Advanced Reasoning in LLMs with Reinforcement ...
DeepSeek-R1: Reasoning in LLMs via Reinforcement Learning
DeepSeek-R1: Incentivizing Reasoning Capability in LLMs via ...
DeepSeek-R1: Advancing LLM Reasoning Through Novel Reinforcement ...
【AI論文解説】DeepSeek-R1: Incentivizing Reasoning Capability in LLMs via ...
Enhancing Reasoning in LLMs with DeepSeek-R1: A Technical blogpost ...
[논문리뷰] DeepSeek-R1: Incentivizing Reasoning Capability in LLMs via ...
Paper Summary: DeepSeek-R1: Incentivizing Reasoning Capability in LLMs ...
DeepSeek系列论文解读之DeepSeek-R1: Incentivizing Reasoning Capability in LLMs ...
[논문 리뷰] DeepSeek-R1 (DeepSeek-R1: Incentivizing Reasoning Capability in ...
Paper page - DeepSeek-R1: Incentivizing Reasoning Capability in LLMs ...
DeepSeek-R1 论文阅读 DeepSeek-R1: Incentivizing Reasoning Capability in ...
論文解説 DeepSeek-R1: Incentivizing Reasoning Capability in LLMs via ...
Deepseek R1 Incentivizing Reasoning Capability In Llms Via ...
【技术解读】DeepSeek-R1: Incentivizing Reasoning Capability in LLMs via ...
DeepSeek R1 Incentivizing Reasoning Capability in LLMs via ...
難解な論文をやさしく解説!『DeepSeek-R1: Incentivizing Reasoning Capability in LLMs ...
Free Video: DeepSeek R1: Incentivizing Reasoning Capability in LLMs via ...
[2501.12948] DeepSeek-R1: Incentivizing Reasoning Capability in LLMs ...
DeepSeek-R1; Incentivizing Reasoning Capability in LLMs via ...
Paper Review: DeepSeek-R1: Incentivizing Reasoning Capability in LLMs ...
论文阅读:DeepSeek-R1: Incentivizing Reasoning Capability in LLMs via ...
DeepSeek-R1 : Incentivizing Reasoning Capability in LLMs via RL
DeepSeek-R1: Enhanced Reasoning Via Reinforcement Learning | PDF ...
DeepSeek-R1: Redefining Reasoning with Reinforcement Learning and Multi ...
DeepSeek-R1 Paper Explained - A New RL LLMs Era in AI?
DeepSeek-R1 and Kimi k1.5: Reinforcement Learning Architectures for ...
[DeepSeek-R1 리뷰] DeepSeek-R1: Incentivizing Reasoning Capability in ...
LLMs之DeepSeek-R1:《DeepSeek-R1: Incentivizing Reasoning Capability in ...
DeepSeek社の推論モデルの論文「DeepSeek-R1: Incentivizing Reasoning Capability in ...
A Visual Guide to Reasoning LLMs - by Maarten Grootendorst
The State of Reinforcement Learning for LLM Reasoning
How does DeepSeek-R1 improve upon existing LLMs reasoning? - GeeksforGeeks
Understanding Reasoning LLMs - by Sebastian Raschka, PhD
DeepSeek-R1 论文解读:强化学习如何 “炼” 出超强推理模型?_deepseek-r1: incentivizing ...
DeepSeek-AI Releases DeepSeek-R1-Zero and DeepSeek-R1: First-Generation ...
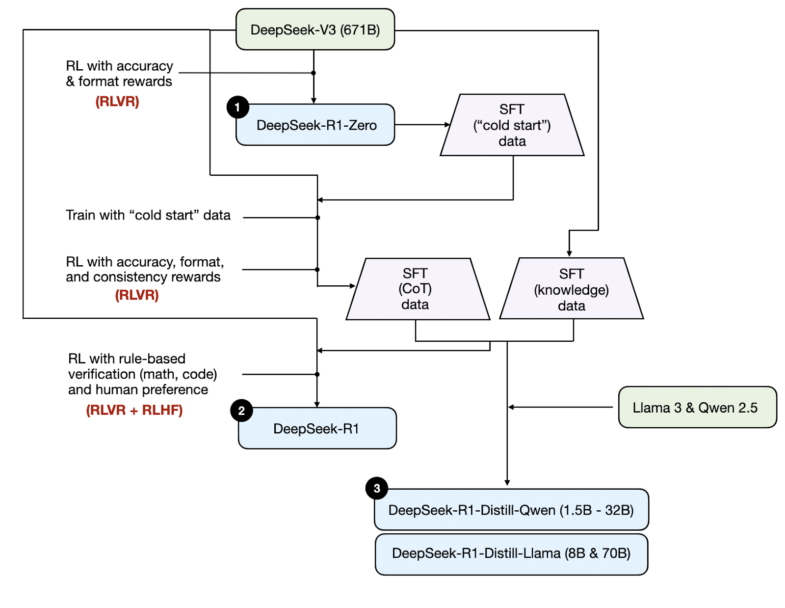
The Illustrated DeepSeek-R1 - by Jay Alammar
Nature封面文章: DeepSeek-R1 通过强化学习激励的LLM推理 | 集智俱乐部
DeepSeek-AI Releases DeepSeek-R1-Zero And DeepSeek-R1: First-Generation ...
Deepseek Machine Learning Comparison - DeepSeek-R1: Incentivizing ...
DeepSeek-R1, BLOOM and Falcon AI: Exploring lesser-known open source LLMs
DeepSeek-R1 论文解析——人工智能领域的 RL LLM 新时代?-腾讯云开发者社区-腾讯云
DeepSeek R1’s Reasoning Skills: AI Problem-Solving Guide
DeepSeek-R1 — Intuitively and Exhaustively Explained
DeepSeek-R1 论文解析——人工智能领域的 RL LLM 新时代? - 知乎
【2025 Nature|Deepseek R1】DeepSeek-R1通过强化学习激励大型语言模型进行推理 - 知乎
集智斑图 - 用知识连接探索者
How to Choose the Best LLM for Your Business
Based on this image's title: “DeepSeek-R1 incentivizes reasoning in LLMs through reinforcement ...”