GitHub - Mu-selim/Frontend-Roadmap
CodeTrace - Front-end Developer Roadmap GitHub link:... | Facebook in ...
GitHub - DevOps-Roadmap/frontend-project
GitHub - AymaneLk/Frontend-Developer-Roadmap: Become a Frontend ...
GitHub - sl1673495/frontend-roadmap: 写给大家的高级前端进阶路线,JavaScript 基础,算法和数据 ...
GitHub - abolfazl930/frontend-roadmap: A streamlined, community-driven ...
GitHub - MachinEmmus/Roadmap-Frontend: Wiki with Cata To Learn Something
GitHub - alvittoag/Roadmap-Frontend: Project Mobile Roadmap
GitHub - munniomer/frontend-roadmap-2022: Step by step guide to ...
GitHub - ObjTube/front-end-roadmap: Tell you how to learn front end ...
GitHub - suzenkumar/Frontend-RoadMap-Suzen-Website
GitHub - shuhrat-kobulov/frontend-roadmap: Roadmap to a free self ...
GitHub - saifaustcse/dotnet-developer-roadmap: Full-stack .NET ...
GitHub - fullstack-development/developers-roadmap: How to learn front ...
GitHub - Shahid-cs22/Frontend_Roadmap
GitHub - Yashwin12/roadmap: Career roadmaps for FrontEnd, BackEnd and ...
GitHub - ankitdetroja/Frontend-Roadmap: Frontend Roadmap and Resources
GitHub - Mohamed-Abobakr20/frontend-roadmap: Learning react js by ...
GitHub - WesleyMaik/frontend-roadmap: 🗒 This is a repository for a ...
GitHub - raphaelsoul/myRoadMap
Github UI - Free UI Kit (Recreated) | Figma
GitHub - m7hmoud-Kh/road-map-of-web-devloping: the road map of frontend
Unique - Roadmap Frontend Developer . . . By codehunterbr . . . Follow ...
Junior Front-end Developer Roadmap - DEV Community
Frontend Developer Roadmap What Is Frontend Development - Infoupdate.org
Peter - Front-end Developer Roadmap👨💻 Frontend Developer Roadmap ဆိုတာ ...
SOLUTION: Frontend Web Development Roadmap - Studypool
roadmap · GitHub Topics · GitHub
backend-roadmap · GitHub Topics · GitHub
Roadmap - MUI Base
The Complete Frontend Developer Roadmap [2024] - Progressive Robot
Frontend Developer Roadmap - Cosas Learning
Connect To GitHub With SourceTree: Boost Productivity In 5 Simple Steps ...
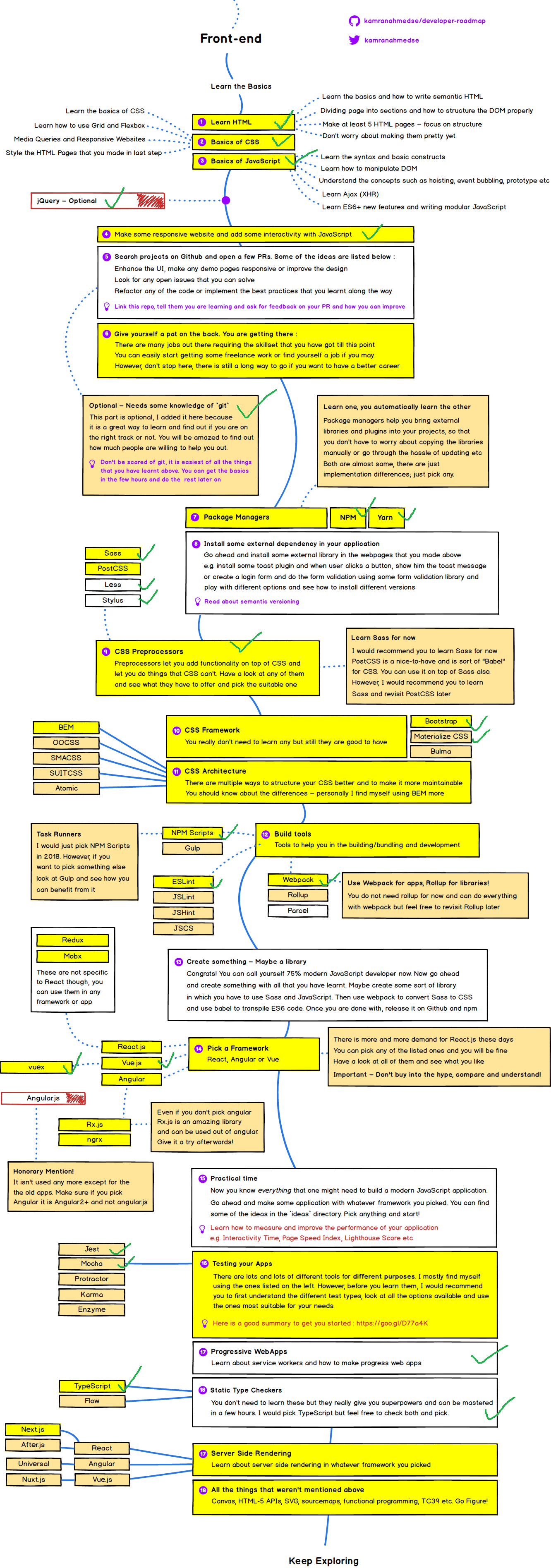
Developer-Roadmap - Frontend - PNG at Master Kamranahmedse - Developer ...
FRONTEND DEVELOPMENT COMPLETE ROADMAP - Kattilaxman - Medium
5 github profiles every developer must follow 👀 | by Mohit Vaswani | Medium
Frontend Developer Roadmap 2025 - GeeksforGeeks
SOLUTION: Front end roadmap - Studypool
Mu-selim (Muhammad Selim) · GitHub
前端学习路线 - 一只想飞翔的鱼 - 博客园
Roadmap Front End Developer - Wayne Baisey
Lộ trình học front-end cực kỳ chi tiết cho người mới bắt đầu - freeC Blog
Front End Developer Roadmap 2026: Skills You Need to Master - A9kit.com ...
Frontend Roadmap - Lộ trình phát triển thành 1 Frontend Developer ...
2021 Frontend Roadmap - Light - - Studocu
Frontend-roadmap - THE COMPLETE FRONT END DEVELOPER ROADMAP Go from ...
intro_to_web_development.md · GitHub
Panduan belajar frontend website (Roadmap 2023) - YouTube
Frontend Roadmap Diagram for Web Development
Frontend Roadmap | PDF
Ultimate Frontend Development Roadmap | Prototion
Frontend Developer Roadmap: What is Frontend Development?
Frontend Developer Roadmap | PDF
Frontend Development Roadmap. Hey, techies👋. If you’re planning to ...
Ultimate Frontend Development Roadmap Template | Notion Marketplace
Frontend developer Roadmap .pdf
Roadmap
Front-end Developer Roadmap 2024
Fastest Way to Learn and Get Job | Front End Developer Roadmap 2024 ...
Complete JavaScript Roadmap for Frontend: Beginner to Pro
Front end development roadmap the complete guide – Artofit
"Roadmap to becoming a Frontend developer in 2019" by Kamran Ahmed, via ...
Complete frontend roadmap from beginner to advanced【2025】
[Suggestion] Frontend Developer · Issue #3896 · kamranahmedse/developer ...
This Awesome Chart Will Change The Way You Learn To Code
Best 13 Roadmap to become frontend developer – Artofit
Frontend Dev Roadmap Guide | PDF | Java Script | Page Layout
Roadmap Front End Developer
Frontend Developer Roadmap 2023 | PDF | Mobile App | Document Object Model
Frontend developer roadmap – Artofit
Front-end Developer Roadmap 2023 : r/developersIndia
Roadmap для вивчення FrontEnd | IT Заходи
Complete Frontend Roadmap | PDF
Roadmap Frontend 2024 | Figma
Roadmap Frontend Developer | PDF
[Suggestion] Frontend Developer · Issue #2185 · kamranahmedse/developer ...
Front-end Development Roadmap 2024 | by Mahmudul Hasan | Medium
Frontend Development Roadmap || Ultimate Frontend Toolbox
Frontend Web Roadmap by Archit
roadmap.sh on LinkedIn: Frontend Developer Roadmap: What is Frontend ...
Frontend developer complete roadmap | Learn computer coding, Learn web ...
Frontend Development Roadmap
Frontend Developer RoadMap 2020
Frontend-project-beginner-of-roadmap.sh/README.md at main · roshan-269 ...
The best and easy roadmap for frontend developers | Mobeen Ali posted ...
Senior Frontend Roadmap: Beyond Frameworks | by cengiz ilhan ...
2021 Frontend Developer Guide | PDF | Web Application | Java Script
Front End Development RoadMap 1684230584 | PDF
Dicas para iniciantes no FRONT-END:O que estudar e não estudar ...
Roadmap Developer
FrontEnd Development RoadMap
The Frontend Developer RoadMap | Frontend developer, Web development ...
Frontend Development Complete Roadmap
Front End Developer Roadmap
Frontend Development Roadmap | Part 1💥📌 | Learn computer coding, Learn ...
Your Complete Guide to Front-End Developer Roadmap
Most Famous Movies Infographic Chart
Frontend Roadmap | Eng-Ahmed Metwally – Free4arab
Front-End Development Roadmap
Frontend Roadmap | Learn computer coding, Web development programming ...
A Comprehensive Frontend Development Roadmap: From Beginner to Pro
The 5 Best Backend Development Languages to Master (2025)
Web Development Roadmap for Beginners 2026: Start Today
Learn the Frontend Development Roadmap | Saïd B. posted on the topic ...
The Ultimate Frontend Developer Roadmap | roadmap.sh
Roadmap Menjadi Front End Developer
Rohan Shinde on LinkedIn: Here's a complete roadmap for frontend ...
Based on this image's title: “GitHub - Mu-selim/Frontend-Roadmap”