行云流水间:队列的妙用与任务分配(python queue)-腾讯云开发者社区-腾讯云
简析Python中的四种队列 - 知乎
04_队列 - Python 数据结构与算法视频教程
FreeRTOS队列queue实现任务间通信的原理与API函数-开发者社区-阿里云
Python多进程编程 - 知乎
Python之【队列】常用操作及避坑指南 - 知乎
Python 队列(queue)详解|极客教程
Python Celery分布式任务队列搭建与使用教程-开发者社区-阿里云
FreeRTOS任务间通信--队列 - 知乎
数据结构:图文详解 队列 | 循环队列 的各种操作(出队,入队,获取队列元素,判断队列状态)_循环队列入队操作-CSDN博客
栈和队列 - 概念与实现 | 数据结构电子讲义
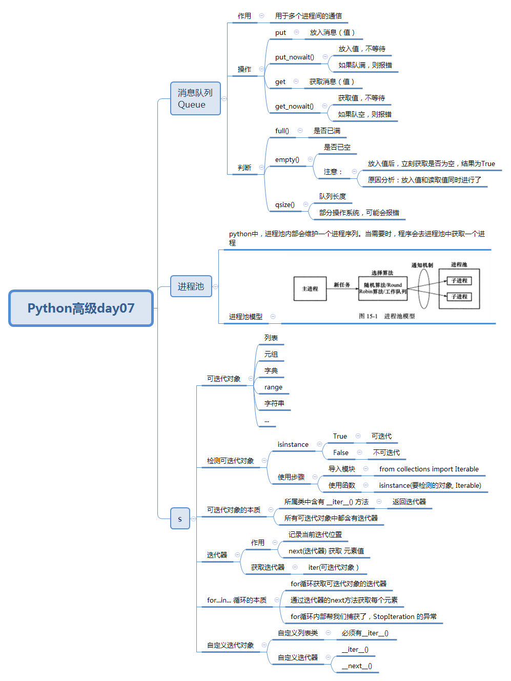
【Python零基础入门篇 · 34】:进程间的通信-Queue、进程池的构建-阿里云开发者社区
python队列的基本使用_python队列put-CSDN博客
Python - 队列【queue】task_done()和join()基本使用详解_python queue join-CSDN博客
Python - 队列【queue】task_done()和join()基本使用详解_python queue.task_done()-CSDN博客
队列的企业级应用案例-CSDN博客
Python模块multiprocessing 实现多进程并发
Redis+Node.js实现一个能处理海量数据的异步任务队列系统_node.js 任务队列流程图-CSDN博客
并发编程必备:Python多进程之队列(Queue)使用详解|极客笔记
python算法与数据结构-队列(44) - Se7eN_HOU - 博客园
python 中list的妙用——栈和队列的构建_list.put python-CSDN博客
【数据结构实践】简单实现Python自定义队列-云社区-华为云
深入理解栈与队列:从底层存储到真实应用场景的完整解析-云社区-华为云
Python队列(Queue)完全指南:从基础到高并发实战,解决90%任务调度问题_python queue-CSDN博客
超详细的Python queue模块全攻略-CSDN博客
【LeetCode-刷题基础】数据结构复习——队列/栈 Python 实现的3种方法 - 知乎
python celery多worker、多队列、定时任务 - quartzite - 博客园
栈和队列 | 汪图南
Python消息队列Queue与进程池,附实例讲解 - 知乎
Redis Queue (RQ) 核心原理:轻量任务队列的设计与实践(一句话讲透核心本质)_redis enqueue-CSDN博客
FreeRTOS教程 - 任务间通信:使用队列(Queue) - 技术栈
浅析任务队列、消息队列、任务调度系统_队列任务-CSDN博客
Python任务队列攻略:Celery与RabbitMQ实战指南 - Dawoai
FreeRTOS教程 - 任务间通信:使用队列(Queue)_freertos queue-CSDN博客
Python 队列(Queue)详解与实战示例_queue python-CSDN博客
Python分布式利器:Celery任务队列实战指南 - Dawoai
Python 内置的队列 Queue - 墨天轮
python-Queue队列的实现原理_python enqueue-CSDN博客
Python数据结构与算法—优先级队列Queue-python数据结构与算法分析
(十四)python之并发编程(队列)_python queue 长度-CSDN博客
栈和队列概念及实现_掌握栈、队列的思想及其存储实现-CSDN博客
Python queue(队列)_51CTO博客_python multiprocessing queue
Python任务队列对决:Celery与Dramatiq实战解析 - Dawoai
基于消息队列的分布式任务分配系统 | 老卫(柳伟卫)的博客 - 关注编程、系统架构、性能优化 | waylau.com
Python高级——消息队列(Queue)与进程池(Pool)_python multiprocessing queue和pool-CSDN博客
python多进程multiprocessing模块中Queue的妙用 - NewJune - 博客园
Celery深度解析:Python任务队列实战指南 - Dawoai
python—多线程之线程之间共享数据(Queue)_python多线程数据共享-CSDN博客
Python 中的多进程队列 | D栈 - Delft Stack
【python】queue是个啥?能干啥?啥是任务分配? - YouTube
python多线程threading详解(二)_python setdaemon-CSDN博客
Python中任务队列-芹菜celery的使用 - 知乎
数据结构与算法——队列(python版附带详细例子)_队列例子python-CSDN博客
分布式任务 + 消息队列框架 go-queue - 知乎
队列(Queue)_queue csdn-CSDN博客
Kratos微服务框架下实现分布式任务队列-阿里云开发者社区
【任务分配】基于粒子群算法多无人机任务分配附python代码_基于粒子群算法的无人机任务分配算法仿真与分析-CSDN博客
python queue模块安装_python队列模块Queue-CSDN博客
Python-消息队列模块queue使用指南_python queue.queue-CSDN博客
【数据结构】队列(Queue)的实现 -- 详解_队列代码-CSDN博客
第六章 队列的讲解与实现_只有一个元素的 同步队列-CSDN博客
队列数据结构的实现与操作-CSDN博客
python中的celery和其他分布式任务队列 - zhaojie10 - 博客园
Python教程——分布式任务队列 - 知乎
Python 队列Queue类中的empty方法是否可靠? - 知乎
掌握Python-MrQueue:构建高效分布式任务队列-CSDN博客
基于Python实现背景下发任务队列的方法及装置与流程
队列(Queue)与双端队列 (Deque)-阿里云开发者社区
Python—Queue模块基本使用方法详解_python queue-CSDN博客
【python中级】 多进程之间通过Queue队列(先进先出)传输数据_multiprocessing queue 传输list-CSDN博客
数据结构与算法之Python实现——队列_ppython 队列-CSDN博客
Python 进阶:queue 队列源码分析
基于Python的任务分配系统设计与实现-CSDN博客
Thinkphp8 Redis队列与消息队列Queue - 技术栈
未名企鹅极客 | 海量数据处理中的分布式任务队列 - 知乎
【Python数据结构系列】☀️《队列(顺序队列、链式队列、双端队列)》——知识点讲解+代码实现☀️_队列顺序表的基本操作python-CSDN博客
拆解一下消息队列、任务队列、任务调度系统-任务队列和消息队列
Python 线程队列 Queue – FIFO-猿说编程
数据结构入门 — 队列-阿里云开发者社区
Python 多线程编程-10 Queue 模块之 queue 类_queue.queue-CSDN博客
队列python(数据结构与算法)--优先队列_python 优先队列加集合-CSDN博客
任务队列 - 知乎
【python中级】 list列表实现Queue队列先进先出的功能_python list先进先出-CSDN博客
队列Queue:任务间的消息读写,安排起来~_数据结构_华为云开发者联盟-HarmonyOS开发者社区
Python实现队列,双端队列_python 中 enqueue-CSDN博客
算法一看就懂之「 队列 」 - 知乎
队列的实现及应用_队列的实现与应用。(1)编写main( )函数对顺序队列的基本操作进行,则叫以,ⅱ川-CSDN博客
Python中的分布式爬虫系统Scrapy与分布式任务队列的结合_scrapy 任务分配-CSDN博客
数据结构与算法(python版)_数据结构python版-CSDN博客
【数据结构与算法】(2):堆(heap)、栈(stack)、队列(queue) | 天問-专注于大前端技术
【python】详解queue队列(一)_queue.queue(1)-CSDN博客
python 分布式任务队列 Celery 入门指南 - 知乎
用 python 的 list 实现队列_python list 队列-CSDN博客
理解Queue队列中join()与task_done()的关系_python队列为空 但join阻塞-CSDN博客
队列 Python_队列 传土豆 python-CSDN博客
由浅入深掌握各种 Python 进程间通信方式(建议收藏)_python进程间通信-CSDN博客
Python中的多任务与线程详解-CSDN博客
Python - 优先队列(queue.PriorityQueue & heapq)_python 优先队列-CSDN博客
JS 任务队列与事件循环-CSDN博客
Based on this image's title: “行云流水间:队列的妙用与任务分配(python queue)-腾讯云开发者社区-腾讯云”